Introduction to LoRa Technology – The Game Changer
2016-08-10 | By Maker.io Staff
The IoT industry is bringing lots of technology and solutions to the market with chip manufacturers investing heavily in the market growing the industry exponentially. It isn’t however without its challenges. One of the key challenges in building out the internet of things is ensuring that those “things” or end nodes are in fact able to communicate with the internet. The sheer number of current internet devices is massive and is expected to hit 25 billion by 2020. Any network that supports such an infrastructure needs to have the ability to handle the traffic. These issues don’t include the fact that nodes need to run on some sort of battery power, have weak radios and also are limited in memory and processing power.
IoT devices today use a number of different technologies to support their communications, but none of them are really ideal for the purpose and application of today. Wi-Fi is everywhere at the moment but it uses a lot of energy and transmits lots of data, whilst this is great it isn’t such a perfect solution for IoT devices that don’t have as much energy at their disposal or wish to send small amounts of data. There are also limitations in the modulation techniques used and as such access points can only handle a handful of devices at once.
Bluetooth devices allow local communication but has very limited range in version 4.0. They also require too much power. Even newer Bluetooth Low Energy devices still consume much more power than is necessary. Up to recently the best available technology on the market was considered to be ZigBee low power modules that transmit over greater distances and at low transfer rates, usually a few kilometers in clear path.
What is LoRa?
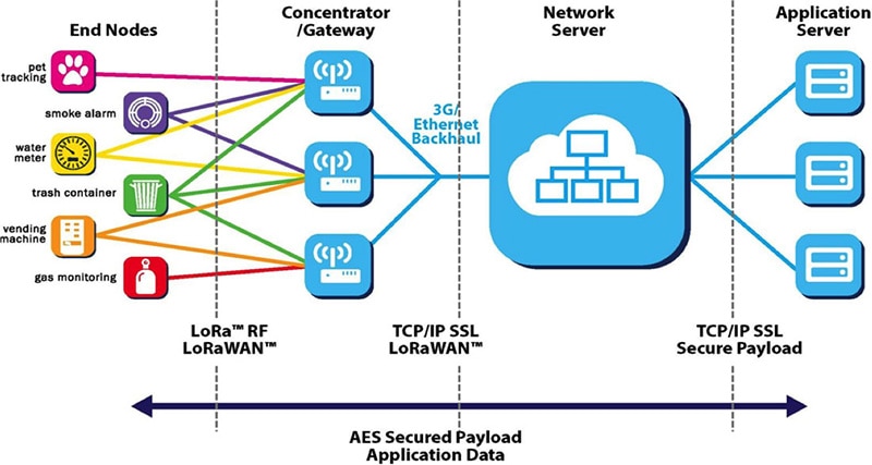
LoRa technology was developed by a company called Semtech and it is a new wireless protocol designed specifically for long-range, low-power communications. LoRa stands for Long Range Radio and is mainly targeted for M2M and IoT networks. This technology will enable public or multi-tenant networks to connect a number of applications running on the same network.
LoRa Alliance was formed to standardize LPWAN (Low Power Wide Area Networks) for IoT and is a non-profit association which features membership from a number of key market shareholders such as CISCO, actility, MicroChip, IBM, STMicro, SEMTECH, Orange mobile and many more. This alliance is key to providing interoperability among multiple nationwide networks.
Each LoRa gateway has the ability to handle up to millions of nodes. The signals can span a significant distance, which means that there is less infrastructure required, making constructing a network much cheaper and faster to implement.
LoRa also features an adaptive data rate algorithm to help maximize the nodes battery life and network capacity. The LoRa protocol includes a number of different layers including encryption at the network, application and device level for secure communications.

Features
The following table showcases some of the key features of the LoRa protocol such as range, modulation and capacity.
|
Specification |
LoRa Feature |
|
Range |
2-5Km Urban (1.24-3.1 mi), |
|
Frequency |
ISM 868/915 MHz |
|
Standard |
IEEE 802.15.4g |
|
Modulation |
Spread spectrum modulation type based on FM pulses which vary. |
|
Capacity |
One LoRa gateway takes thousands of nodes |
|
Battery |
Long battery life |
|
LoRa Physical layer |
Frequency, power, modulation and signalling between nodes and gateways |
LoRa Modules
Semtech corporation is the leader in LoRa wireless technology and as such have introduced a number of LoRa RF modules for the market. In particular, the SX127x family of RF transceivers for the IoT/M2M markets.
These RF modules operated between 860-1000 MHz and 137-960MHz. Semtech also offer evaluation and testing devices at 860MHz band.
Adafruit has recently introduced a number of breakout boards and development boards based around the Semtech RFM69 and RFM95 modules for a range of frequencies such as 433, 868 and 960 MHz.

These are +20dBm LoRa packet radios that have a special radio modulation that is not compatible with the RFM69s but can go much farther. They can easily go 2 Km (1.24 mi) line of sight using simple wire antennas, or up to 20Km (12.4 mi) with directional antennas and settings tweaking’s.
- Packet radio with ready-to-go Arduino libraries
- Uses the license-free ISM band: "European ISM" @ 868MHz or "American ISM" @ 915MHz
- Use a simple wire antenna or spot for uFL or SMA radio connector
- SX1276 LoRa® based module with SPI interface
- +5 to +20 dBm up to 100 mW Power Output Capability (power output selectable in software)
- ~100mA peak during +20dBm transmit, ~30mA during active radio listening.
- Range of approx. 2Km (1.24 mi), depending on obstructions, frequency, antenna and power output
Each radio comes with some header, a 3.3V voltage regulator and level shifter that can handle 3-5V DC power and logic so you can use it with 3V or 5V devices. Some soldering is required to attach the header. You will need to cut and solder on a small piece of wire (any solid or stranded core is fine) in order to create your antenna. Optionally you can pick up a uFL or SMA edge-mount connector and attach an external duck.
MicroChip, also being a key partner in the LoRa Alliance have also introduced a number of LoRa modules for the IoT market. The module is a small form factor with up to 14 GPIO pins for connecting sensors and actuators whilst taking up very little space.

"The RN2483 module is a revolutionary end-node IoT solution for the new LoRa technology network, enabling extremely long-range, bidirectional communication with significant battery life," said Steve Caldwell, vice president of Microchip's Wireless Products Division. "As a founding member of the LoRa Alliance, we are working to ensure our modules are compatible with all partner gateways and back-end network service providers."
The RN2483 comes with the LoRaWAN™ protocol stack, so it can easily connect with the established and rapidly expanding LoRa Alliance infrastructure—including both privately managed local area networks (LANs) and telecom-operated public networks—to create Low Power Wide Area Networks (LPWANs) with nationwide coverage. This stack integration also enables the module to be used with any microcontroller that has a UART interface, including hundreds of Microchip's PIC® MCUs. Additionally, the RN2483 features Microchip's simple ASCII command interface for easy configuration and control.
With its scalability, robust communication, mobility and the ability to operate in harsh outdoor environments, the RN2483 is well suited for a broad range of low-data-rate wireless monitoring and control designs.
Summary
It is clear that LoRa wireless technology is going to play a big role in the IoT market. Interconnecting devices to create smart cities, industrial and commercial solutions, whilst reducing the limitations from other wireless technologies such as power and other overheads.

